以一种数据格式为蓝本,通过url-gencode工具定制代码的行为,来生成出来java工程常用的多个层次的代码。
- 增强的er图。一份蓝本可以看到整个系统的业务模型设计全貌
- 以er图为输入,由uml-gencode工具生成java工程中多个层次的代码
- 可以在plantuml er图源文件上,加入自定义标记,来扩展工具生成的逻辑,工具具备向前进化演进的特点
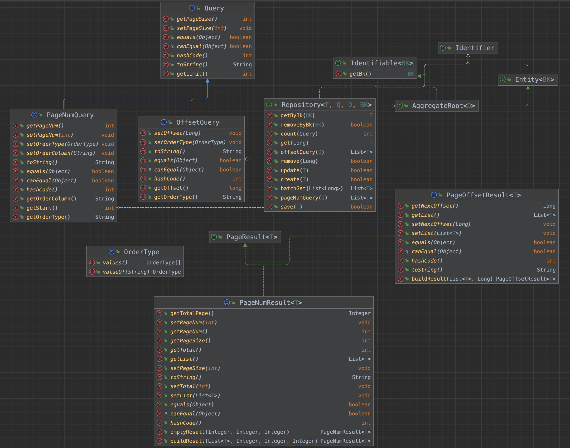
- 生成代码的逻辑,引入了DDD的概念和一些最佳实践。如:
- 实体和数据表的分离
- 仓储类。根据表的类型,如实体表、关系表、子表等业务含义,相应生成的仓储类具备的功能也有所不同
- 每个实体都业务主键
- 防重复提交、幂等特性等
- 生成代码自动具备的业务开发常用功能
- DDD仓储模式推荐的常用操作:根据表类型生成 get、save、remove、count、batchGet等功能方法
- 两种分页方式。基于页码、基于位移。open api统一分页方式
- 通过index索引,或者指定查询列,可以自动生成相应的Query方法
- 底层依赖mybatis,自动生成DAO层代码。包含xml mapper、DAO类、DAOTest类。通过Test类确保生成的dao层逻辑的正确性
- 可以利用数据表的json字段动态schema的特性,将json字段里的属性和数据表里的字段一起成为实体类的属性,可以使传统关系型数据库强schema特性之外,还具备类似mangoDB free schema的特点。方便业务开发过程中增减属性
- 业务模型的注释有一个统一存放的地方。省去了DO、ddl建表语句等文件的comment
安装graphviz,在idea中打开puml文件显示预览图片
mac安装方式。其他可参考:https://plantuml.com/graphviz-dot
brew install libtool
brew link libtool
brew install graphviz
brew link --overwrite graphviz
引入maven-plugin。工作方式类似grpc-plugin、lombok等。将代码生成到target/generated-sources目录下,避免工具生成的代码被人工二次修改带来的问题。 这种定位下,每次mvn编译,全部重新生成所有层次代码。puml原文件 + 工具 变化,会印象生成的代码产生变化。 由 编译通过,和生成的DAOTest层代码测试通过,这两个途径来保证生成代码的正确性。 *.puml --> maven-plugin --> target/generated-sources/
<plugin>
<groupId>com.automq</groupId>
<artifactId>uml-gencode-maven-plugin</artifactId>
<version>1.0.1</version>
<configuration>
<packageName>com.hellocorp.automq.starter</packageName>
<srcPuml>automq-task.puml</srcPuml>
<generateTypes>DO,DAO,BK,PageNumQuery,OffsetQuery,Mapper,Ddl,DaoTest</generateTypes>
</configuration>
<executions>
<execution>
<goals>
<goal>generate</goal>
</goals>
</execution>
</executions>
</plugin>
可以通过generateTypes指定需要生成代码的种类。
工具生成的代码,不可能100%满足真实多变的业务场景,所以需要提供扩展的方式。 可以在以下几个层次,编写自己的扩展类。扩展类具备其继承父类的基本功能,同时可以有自己特殊自定义的部分。
- DAO层
- Repository层
- Converter层
里面对于DDD的一些实现原则,可以参考以下几篇文章:


